当前位置:网站首页>使用flask时代码无报错自动结束,无法保持连接,访问不了url。
使用flask时代码无报错自动结束,无法保持连接,访问不了url。
2022-04-23 06:28:00 【中南大学苹果实验室】
作者:cyl
时间:2021.11.3
一、错误描述
在学习使用python轻量化web服务时,了解到flask库。但在执行一个入门级代码时出现问题:
from flask import Flask #导入flask库
app = Flask(__name__) #创建flask实例
#使用app.route修饰词来定义一个url,意思是当访问此url时可以自动调用修饰符下面的函数(我个人当前的理解,不一定对)
@app.route("/a")
def testflask():
print("hello world")
return 'Hello World!'
if __name__ == "__main__":
app.run(host="0.0.0.0", port=5000)#启动端口,执行app.run就可以启动服务了。默认Flask只监听虚拟机的本地127.0.0.1这个地址,端口为5000。在改用参数0.0.0.0时可以监听所有端口。
按照道理来讲,执行后运行的正确结果是:

是一个保持连接状态的这么个情况。
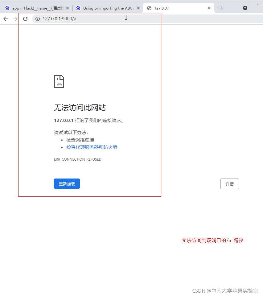
然而我的却是:


虽然正确执行但是却自动结束执行了。
二、错误原因
我出现该问题并不是因为python版本错误或者是flask版本错误。而是因为python会自动将test开头的函数当做测试执行。其实看上图返回的信息也能够看到。(看来命名不能瞎搞,python诸多约束还是很好用的)

三、错误解决
更改函数名称

完美执行
虽然错误出现的原因跟我文章起的题目不太一样。将就看那一下吧。
如果对您有帮助,帮忙点个赞吧
版权声明
本文为[中南大学苹果实验室]所创,转载请带上原文链接,感谢
https://blog.csdn.net/cyl_csdn_1/article/details/121119783
边栏推荐
- SAP TRANSLATE使用数据对象掩码示例
- instanceof的实现原理
- Thorough inquiry -- understanding and analysis of cocos2d source code
- SAP SALV14 后台输出SALV数据可直接保存文件,发送Email(带排序、超链接、筛选格式)
- 双面显示的shader
- Ogldev reading notes
- Processing of common dependency module
- SAP CR传输请求顺序、依赖检查
- SAP PI / Po rfc2restful Publishing RFC interface as restful examples (proxy indirect)
- 10. Update operation
猜你喜欢

将指定路径下的所有SVG文件导出成PNG等格式的图片(缩略图或原图大小)

SAP PI/PO rfc2RESTful 發布rfc接口為RESTful示例(Proxy間接法)

Redis connection error err auth < password > called without any password configured for the default user

中间人环境mitmproxy搭建

MySQL8.0 安装/卸载 教程【Window10版】

SAP pi / PO rfc2soap publishes RFC interface as WS example

js之DOM学习获取元素

SAP SALV14 后台输出SALV数据可直接保存文件,发送Email(带排序、超链接、筛选格式)

keytool: command not found

反思 | Android 音视频缓存机制的系统性设计
随机推荐
将单行文字自动适应到目标矩形框内
Mongodb 启动警告信息处理
int a = 1存放在哪
js之作用域、作用域链、全局变量和局部变量
typescript字典的使用
系统与软件安全研究(五)
SAP CR传输请求顺序、依赖检查
How to judge whether a point is within a polygon (including complex polygons or a large number of polygons)
7. sub query
ABAP 7.4 SQL Window Expression
SVG中年月日相关的表达式
颜色转换公式大全及转换表格(31种)
C# 读取注册表
系统与软件安全研究(一)
Understanding of STL container
给定区段范围内字符串自生成代码
解决在docker中部署mysql8, 密码正确但无法登陆MySQL问题
keytool: command not found
基于NLP的软件安全研究(一)
[self motivation series] what really hinders you?